WebCruiser作为专业级网络安全检测工具,凭借其智能扫描与精准验证功能,成为开发者和安全工程师的首选解决方案。该软件采用可视化操作界面,支持一键式全站安全检测,有效识别SQL注入、跨站脚本等常见漏洞类型。
核心功能解析
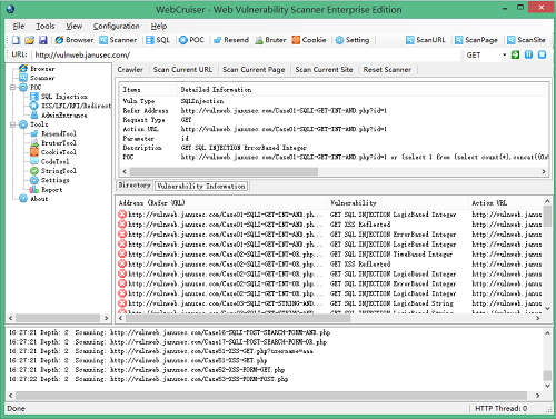
内置智能爬虫系统可深度遍历网站目录结构,精准定位潜在风险点。针对不同数据库类型设有专项检测模块,包括SQL Server明文检测、MySQL字段回显分析等核心技术。软件特有的多线程处理机制大幅提升扫描效率,配合代理设置功能满足企业级安全检测需求。

技术优势说明
自动化Cookie获取系统支持主流浏览器认证,智能关键词提取算法可精准识别注入点。针对搜索型注入场景开发延时检测模式,配合敏感词过滤机制有效降低误报率。软件特有的管理入口定位功能,可快速发现网站后台潜在风险。

操作流程说明
解压即用的绿色版本免除安装困扰,用户可根据实际需求选择三种扫描模式:单页面深度检测(ScanPage)、全站安全评估(ScanSite)以及定向URL分析(ScanURL)。智能数据库识别系统自动适配检测策略,可视化报告输出便于安全漏洞追溯。
用户真实反馈
技术达人小刘评价:"对比多款同类工具,WebCruiser的盲注检测准确率明显更高,项目交付时客户安全审计一次通过。"
网络安全爱好者@代码守卫者表示:"自动获取Cookie功能节省了大量配置时间,团队每周例行检测效率提升40%。"
企业IT主管王工反馈:"多线程扫描在处理大型电商平台时表现突出,系统资源占用控制得相当优秀。"
运行环境要求
需.NET work 2.0/3.5运行库支持,建议在IE8及以上版本环境中使用。最新版本已优化对复杂表单数据的处理能力,增强Multipart/form-data格式的检测精度。